Fluxo de Pagamento consultando chave pix
Fluxo básico de Pagamento
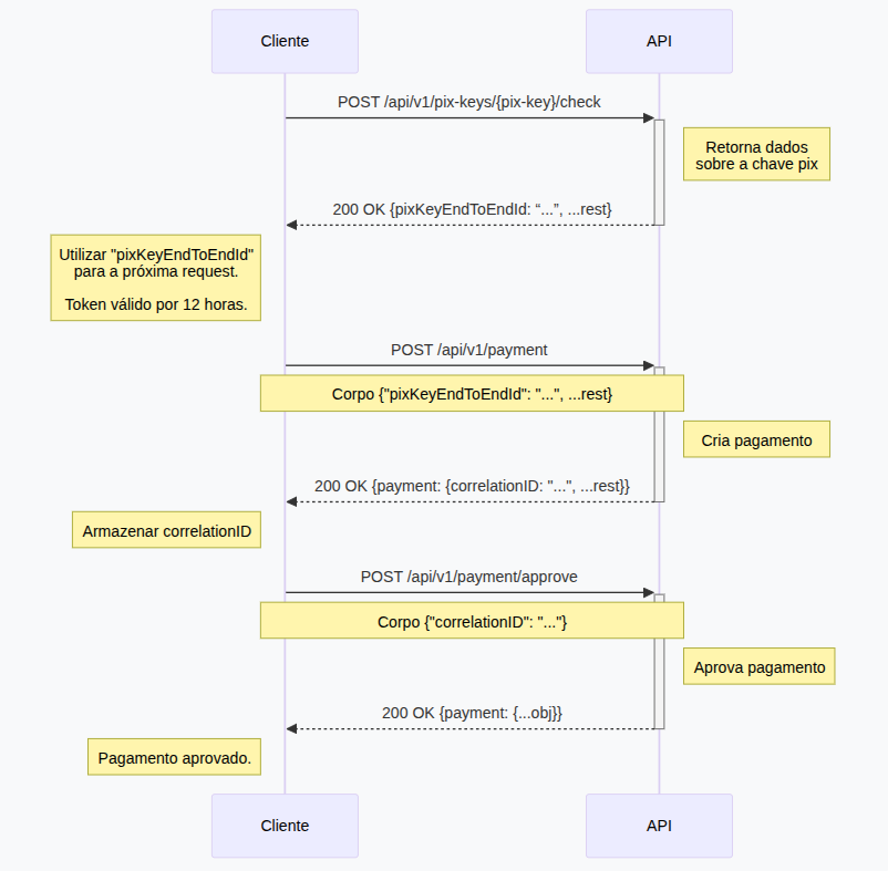
Este documento irá ajudar a entender como criar e aprovar um pagamento pix na woovi

1. Checar chave pix e obter pixKeyEndToEndId
- para checar uma chave pix veja: Verificação de chave pix
2. Criando um pagamento
- Utilize o endpoint de pagamento para criar um novo pagamento
- Utilize o valor de pixKeyEndToEndId adiquirido no passo anterior para gerar um novo pagamento
- Utilize o appId para autenticar a requisição
- Faça a requisição
curl -X POST "https://api.woovi.com/api/v1/payment" \
-H "Authorization: <appId>" \
-H "Content-Type: application/json"
--data-raw '{
"value": "<number centavos>",
"destinationAlias": "<chave pix>",
"destinationAliasType": "<tipo de chave pix, CPF, CNPJ, ...>",
"pixKeyEndToEndId": "<pixKeyEndToEndId>",
"correlationID": "<string para identificação de pagamento>",
"comment": "<comment>"
}'
- Caso tudo ocorra corretamente, um código 200 será retornado.
- No corpo da resposta terá:
{
"payment": {
"value": "<number>",
"destinationAlias": "<string>",
"destinationAliasType": "CPF",
"qrCode": "<string>",
"correlationID": "<string>",
"comment": "<string>",
"status": "DENIED"
}
}
3. Aprovando pagamento
- Utilize o endpoint de aprovar pagamento para aprovar um pagamento
- Utilize o valor de correlationID escolhido no passo anterior para aprovar pagamento
- Utilize o appId para autenticar a requisição
- Faça a requisição
curl -X POST "https://api.woovi.com/api/v1/payment/approve" \
-H "Authorization: <appId>" \
-H "Content-Type: application/json"
--data-raw '{
"correlationID": "<string para identificação de pagamento>",
}'
- Caso tudo ocorra corretamente, um código 200 será retornado.
- No corpo da resposta terá:
{
"payment": {
"value": "<number>",
"destinationAlias": "<string>",
"destinationAliasType": "CPF",
"qrCode": "<string>",
"correlationID": "<string>",
"comment": "<string>",
"status": "DENIED"
},
"transaction": {
"value": "<number>",
"endToEndId": "<string>",
"time": "<string>"
},
"destination": {
"name": "<string>",
"taxID": "<string>",
"pixKey": "<string>",
"bank": "<string>",
"branch": "<string>",
"account": "<string>"
}
}