Fluxo básico de Baas
Este documento irá ajuda-lo a entender o fluxo básico de baas
pré requisitos
antes de começar a utilizar a api baas é necessário duas coisas:
- solicitar ativação das features: Baas e Criação de conta
- gerar uma chave de api master
A API precisa ser do tipo MASTER porquê ela precisa ser capaz de criar novas integrações. A conta bancária relacionada a essa API será utilizada no processo de criação das novas contas bancárias, elas usarão os dados desta para serem criadas.
Assim estamos prontos para iniciar a sequencia de integração
Documentos necessários
Representantes/sócios:
| Type | Descrição |
|---|---|
| PICTURE | Foto de perfil |
| CNH | Imagem completa da CNH |
| CNH_FRONT | Imagem frontal da CNH |
| CNH_BACK | Imagem traseira da CNH |
| IDENTITY_FRONT | Imagem frontal do RG |
| IDENTITY_BACK | Imagem traseira do RG |
Apenas esses conjuntos de documentos serão aceitos:
- PICTURE + CNH
- PICTURE + (CNH_FRONT + CNH_BACK)
- PICTURE + (IDENTITY_FRONT + IDENTITY_BACK)
Empresa:
| Type | Descrição |
|---|---|
| ATA | Ata da assembleia dos sócios |
| BYLAWS | Estatuto da organização |
| SOCIAL_CONTRACT | Contrato social |
Documentos necessários por tipo de cnpj:
- MEI: nenhum documento é necessário, apenas os dos sócios
- ONG, IGREJA: SOCIAL_CONTRACT, BYLAWS
- LTDA: SOCIAL_CONTRACT, ATA, BYLAWS
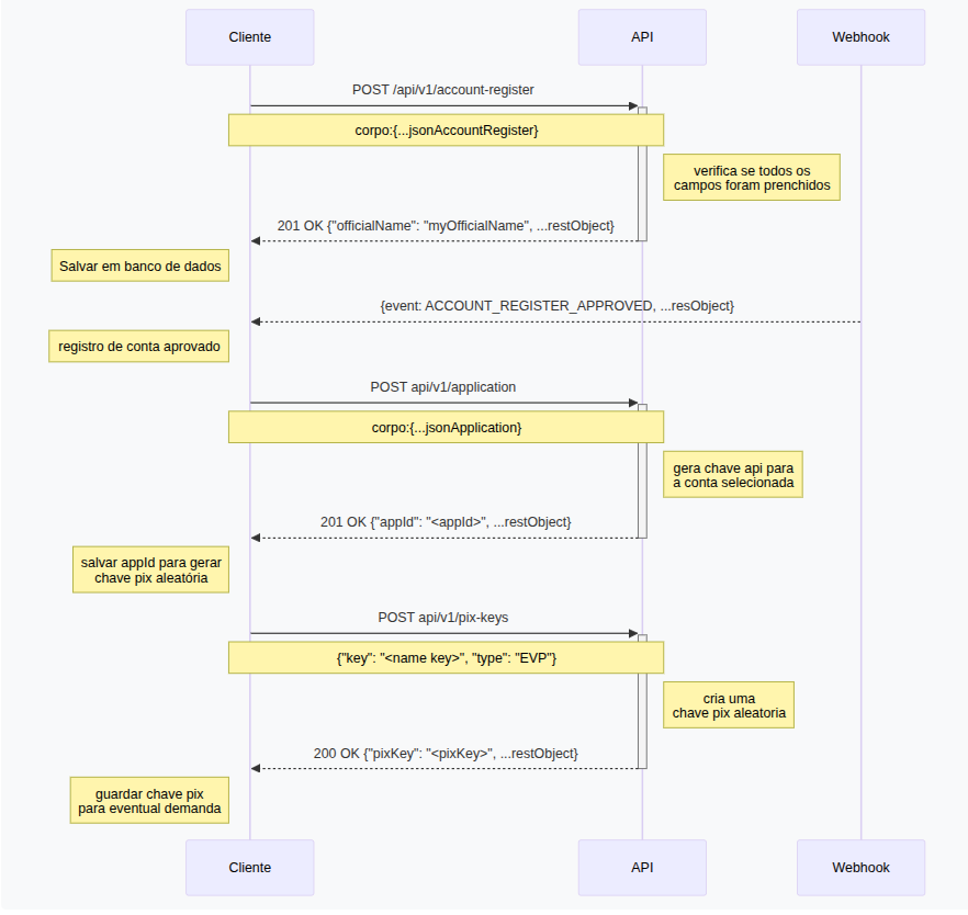
Sequência da integração

1. Registrando uma conta
- Utilize o endpoint de registro de conta para registrar uma nova conta
- Utilize a chave de api master para autenticar a requisição
- Faça a requisição
curl -X POST "https://api.woovi.com/api/v1/account-register" \
-H "Authorization: <apiMasterKey>" \
-H "Content-Type: application/json"
--data-raw '
{
"officialName": "<razão social>",
"tradeName": "<nome fantasia>",
"taxID": "<cnpj>",
"billingAddress": {
"zipcode": "<cpf>",
"street": "<rua>",
"number": "<numero>",
"neighborhood": "<bairro>",
"city": "<cidade>",
"state": "<sigla estado>"
},
"documents": [
{
"url": "<url documento contrato social>",
"type": "SOCIAL_CONTRACT"
},
{
"url": "<url estatuto social>",
"type": "BYLAWS"
}
],
"representatives": [
{
"name": "<nome socio 1>",
"birthDate": "<nacimento>",
"email": "<email>",
"taxID": "<cnpj>",
"phone": "<phone>",
"address": {
"zipcode": "<cep>",
"street": "<rua>",
"number": "<numero>",
"neighborhood": "<bairro>",
"city": "<cidade>",
"state": "<sigla estado>",
"taxID": "<cnpj>",
"complement": "<complemento'>"
},
"documents": [
{
"url": "<url cnh>",
"type": "CNH"
},
{
"url": "<url foto de perfil>",
"type": "PICTURE"
}
],
"type": "ADMIN"
}
]
}'
- Caso tudo ocorra corretamente, um código 201 será retornado.
- No corpo da resposta terá:
{
"officialName": "minha compania LTDA",
"tradeName": "nome fantasia da minha compania",
"status": "IN_REVIEW",
"taxID": {
"taxID": "<cnpj>",
"type": "BR:CNPJ"
}
}
2. Aguarde a aprovação da conta
- Cadastre um webhook ouvindo o seguinte evento: "ACCOUNT_REGISTER_APPROVED"
- Para cadastrar um webhook faça a seguinte request:
curl --location --request POST 'https://api.woovi.com/api/openpix/v1/webhook' \
--header 'Content-Type: application/json' \
--header 'Authorization: <apiMasterKey>' \
--data-raw '{
"webhook": {
"name": "webhook via api",
"event": "ACCOUNT_REGISTER_APPROVED",
"url": "https://minhaurl.test/webhook",
"authorization": "auth_key",
"isActive": true
}
}'
- No corpo da resposta terá:
{
"webhook": {
"id": "<idWebhook>",
"name": "webhook via api",
"event": "ACCOUNT_REGISTER_APPROVED",
"url": "https://minhaurl.test/webhook",
"authorization": "auth_key",
"isActive": true,
"hmacSecretKey": "<hmacSecretKey>",
"createdAt": "2025-07-01T00:25:36.789Z",
"updatedAt": "2025-07-01T00:25:36.789Z"
}
}
- quando a conta for aprovada o webhook receberá os seguintes dados:
{
"event": "ACCOUNT_REGISTER_APPROVED",
"accountRegister": {
"officialName": "minha compania LTDA",
"taxID": {
"taxID": "<cnpj>",
"type": "BR:CNPJ"
},
"status": "APPROVED"
},
"account": {
"status": "OPEN",
"accountId": "<accountId>",
"account": "<accountNumber>",
"branch": "<branch>"
}
}
3. Gere uma chave de api padrão
- Utilize o endpoint de application para gerar uma chave de api para a conta recém criada
- Utilize a chave de api master para autenticar a requisição
- Faça a requisição
curl -X POST "https://api.woovi.com/api/v1/application" \
-H "Authorization: <apiMasterKey>" \
-H "Content-Type: application/json"
--data-raw '{
"accountId": "<accountId>",
"application": {
"name": "Api account register",
"type": "API"
}
}'
- Caso tudo ocorra corretamente, um código 201 será retornado.
- No corpo da resposta terá:
{
"application": {
"name": "Api account register",
"isActive": true,
"type": "API",
"clientId": "<clientId>",
"clientSecret": "<clientSecret>",
"appID": "<appID>"
}
}
4. Gere uma chave pix aleatória
- Utilize o endpoint pix-keys para gerar uma chave para a conta
- Utilize o appId gerado no passo anterior para autenticar a requisição
- Faça a requisição:
curl -X POST "https://api.woovi.com/api/v1/pix-keys" \
-H "Authorization: <appId>" \
-H "Content-Type: application/json"
--data-raw '{
"key": "k1",
"type": "EVP"
}'
- Caso tudo ocorra corretamente, um código 200 será retornado.
- No corpo da resposta terá:
{
"pixKey": {
"pixKey": "",
"type": "EVP",
"isDefault": false
}
}